Charges attributes changing
This article cover only the changing of Charges that were generated within the Prepay model.
The particular aspects of Charges changing within the Postpay model are described in Particular aspects of Charges within the Postpay charging model.
Operations that cause changing of the Charges attributes
Operations that cause Charges attributes (see Charges default attributes) changing are specified in the table below.
| Operations that cause changing of Charges attributes | Charge type | Charge attribute that is changed | Comment |
|---|---|---|---|
Payment for an Order for Plan purchasing (see Manual approving of a Payment for the Order) | Recurring fee
| Status | See Charges for the Subscriptions with different billing types |
Close date | Changed when an Order is paid after the date of its creation, see below | ||
Period | |||
| Discount | |||
Amount | |||
Setup fee | Status | Always changed | |
Close date | Changed when an Order is paid after the date of its creation, see below | ||
Period | |||
Payment for an Order for Resources amount increasing | Recurring fee
| Status | See Charges for the Subscriptions with different billing types |
Close date | Changed when an Order is paid after the date of its creation, see below | ||
Period | |||
| Discount | |||
Amount | |||
Setup fee | Status | Always changed | |
Close date | Changed when an Order is paid after the date of its creation, see below | ||
Period | |||
Creation of an Order for Resources amount reducing (see Splitting of Charges) | Recurring fee | Status | See Splitting of Charges when an amount of Subscription Resources is reduced, Charges for the Subscriptions with different billing types |
Close date | |||
| Discount | |||
Amount | |||
Payment for an Order for Subscription renewal (see Renewing a Subscription) | Renewal fee | Status | Always changed |
Recurring fee | Status | Always changed | |
Close date | Changed when an Order is paid after the date of its creation, see below | ||
Period | |||
Amount | |||
Payment for an Order for Subscription transfer | Transfer fee | Status | Always changed |
Close date | Changed when an Order is paid after the date of its creation, see below | ||
| Start of the new Billing period | Recurring fee | Status | See Charges for the Subscriptions with different billing types |
| Subscription resource consumption | Status | See Pay as you go. Charges generation | |
| Processing of the consumed resources records | Subscription resource consumption | Amount | See Pay as you go. Charges generation |
| Discount | |||
| Subscription stop | Recurring fee | Status | See Splitting of Charges when a Subscription is stopped, Charges for the Subscriptions with different billing types |
| Subscription activation | Recurring fee | Status | See Charges for the Subscriptions with different billing types |
| Amount | |||
| Discount | |||
| Period | |||
| Subscription Plan switching | Recurring fee | Status | See Splitting of Charges when a Subscription Plan was switched |
| Setup fee | Status | Always changed | |
| Close date | Changed when an Order is paid after the date of its creation, see below | ||
| Period | |||
| Manual closing of Subscription Charges | Recurring fee | Status | See Manual closing of the Subscription Charges |
Subscription deleting | Renewal fee | Status | See Splitting of Charges when a Subscription is deleted, Charges for the Subscriptions with different billing types |
Recurring fee | Status | ||
Close date | |||
Period | |||
| Discount | |||
Amount | |||
| Subscription resource consumption | Period | See Pay as you go. Charges generation | |
| Close date | |||
| Status |
Life cycle of Charges
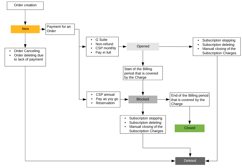
Setup fee, Renewal fee, and Transfer fee Charges
Life cycle of Charges of these types is shown below. Details about generation and changing of attributes of Setup fee, Renewal fee, and Transfer fee Charges for the Subscriptions with different billing types are given in the Charges for the Subscriptions with different billing types section.
Recurring fee Charges for a Subscription
Life cycle of a Charge of this type is shown below. The details about generation and changing of attributes of Recurring fee Charges for the Subscriptions with different billing types are given in the Charges for the Subscriptions with different billing types section.
Recurring fee Charges for Resources
Life cycle of the Recurring fee Charges for Resources is similar to the life cycle of the Recurring fee Charges for a Subscription except the case of reducing an amount of Subscription Resources (see Splitting of Charges when an amount of Subscription Resources is reduced). In that case, the Charges that serve to refund money are generated. They may have two statuses: Waiting for refund — the default one, in which they are generated, and Refunded — the one that Charges receive after the money for the unused period are returned to the Account Balance.
Details about generation and changing of attributes of Recurring fee Charges for the Resources for different billing types are given in the Charges for the Subscriptions with different billing types section.
Changing of the Charges attributes when an Order was paid after the date of its creation
An Order can be paid after the date of its creation up until the end of the Due order period.
If an Order, that has Provisioning date = the Order creating date (see Viewing Order Details), is paid after the date of its creation, Charges attributes are changing at the moment of payment completion:
- For the Recurring fee Charges: An Order can be paid after the date of its creation until the nearest Billing day or the end of Due order period. In the majority of cases (excluding the Pay in full billing type), such attributes as statuses and periods are changed for all Charges, and additionally, the amounts of recurring fee Charges for a fraction of Billing period are changed.
- Setup fee, Renewal fee, Transfer fee Charges change only such attributes as statuses and periods.


