Изменение атрибутов Списаний
В данной статье рассматривается только изменение атрибутов Списаний при работе Клиента по модели Предоплата.
Особенности формирования и изменения Списаний, если Клиент работает по Постоплате, описаны в статье Особенности Списаний для модели Постоплата.
Операции, приводящие к изменению атрибутов Списаний
В таблице ниже приведены операции, которые вызывают изменение атрибутов Списаний (см. Атрибуты Списаний по умолчанию).
| Операции, приводящие к изменению атрибутов Списаний | Тип Списания | Атрибут Списания, который изменяется | Примечание |
|---|---|---|---|
| Оплата Заказа на покупку Услуги (см. Ручное подтверждение оплаты Заказа) | Абонентская плата | Статус | см. Списания по Подпискам с различными типами биллинга |
Дата закрытия | изменяются в случае оплаты не в день создания Заказа, см. ниже | ||
Период | |||
| Скидка | |||
| Сумма | |||
| Плата за установку | Статус | изменяется во всех случаях | |
| Дата закрытия | изменяются в случае оплаты не в день создания Заказа, см. ниже | ||
| Период | |||
| Оплата Заказа на увеличение количества Ресурсов | Абонентская плата | Статус | см. Списания по Подпискам с различными типами биллинга |
| Дата закрытия | изменяются в случае оплаты не в день создания Заказа, см. ниже | ||
Период | |||
| Скидка | |||
| Сумма | |||
| Плата за установку | Статус | изменяется во всех случаях | |
| Дата закрытия | изменяются в случае оплаты не в день создания Заказа, см. ниже; | ||
| Период | |||
| Создание Заказа на уменьшение количества Ресурсов (см. Разделение Списаний) | Абонентская плата | Статус | см. Разделение Списаний при уменьшении количества Ресурсов Подписки, Списания по Подпискам с различными типами биллинга |
| Дата закрытия | |||
| Скидка | |||
| Сумма | |||
| Оплата Заказа на продление Подписки (см. Продление Подписки) | Плата за продление | Статус | изменяется во всех случаях |
| Абонентская плата | Статус | изменяется во всех случаях | |
| Дата закрытия | изменяются в случае оплаты не в день создания Заказа, см. ниже | ||
| Период | |||
| Скидка | |||
| Сумма | |||
| Оплата Заказа на перенос Подписки | Плата за перенос | Статус | изменяется во всех случаях |
| Дата закрытия | изменяются в случае оплаты не в день создания Заказа, см. ниже | ||
| Период | |||
| Начало нового Финансового периода | Абонентская плата | Статус | см. Списания по Подпискам с различными типами биллинга |
| Плата за потребленные ресурсы | Статус | см. Списания при типе биллинга По факту потребления | |
| Остановка Подписки | Абонентская плата | Статус | см. Разделение Списаний при остановке Подписки |
| Активация Подписки | Абонентская плата | Статус | |
| Сумма | |||
| Скидка | |||
| Период | |||
| Смена Тарифного плана Подписки | Абонентская плата | Статус | см. Разделение Списаний при смене Тарифного плана Подписки |
| Плата за установку | Статус | изменяется во всех случаях | |
| Дата закрытия | изменяются в случае оплаты не в день создания Заказа, см. ниже | ||
| Период | |||
| Закрытие Списаний по Подписке вручную | Абонентская плата | Статус | см. Закрытие Списаний по Подписке вручную |
| Удаление Подписки | Плата за продление | Статус | см. Разделение Списаний при удалении Подписки, Списания по Подпискам с различными типами биллинга |
| Абонентская плата | Статус | ||
Дата закрытия | |||
Период | |||
| Скидка | |||
| Сумма | |||
| Плата за потребленные ресурсы | Статус | см. Списания при типе биллинга По факту потребления | |
| Период | |||
| Дата закрытия |
Жизненный цикл Списаний
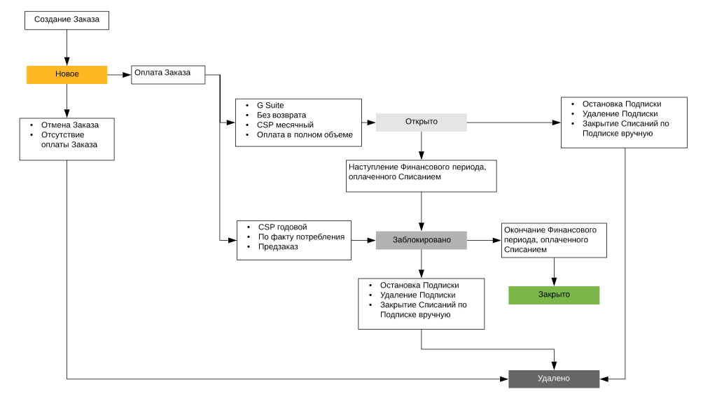
Списания типов Плата за установку, Плата за продление, Плата за перенос
Жизненный цикл Списания одного из данных типов показан на рисунке ниже. Подробная информация о Списаниях данных типов для каждого типа биллинга приведена в разделе Списания по Подпискам с различными типами биллинга.
Списания типа Абонентская плата за Подписку
Жизненный цикл Списания данного типа показан на рисунке ниже. Подробная информация о Списаниях данного типа для каждого типа биллинга приведена в разделе Списания по Подпискам с различными типами биллинга.
Списания типа Абонентская плата за Подписку
Жизненный цикл Списаний типа Абонентская плата за Ресурсы практически не отличается от жизненного цикла Списаний типа Абонентская плата за Подписку за исключением случая, когда происходит разделение Списания в связи с уменьшением количества Ресурсов Подписки (см. Разделение Списаний при уменьшении количества Ресурсов Подписки). В этом случае создаются Списания, служащие для возврата средств за неиспользованные Ресурсы на Баланс Клиента. Они могут иметь два статуса:
- Ожидает возврата - статус, в котором создаются такие Списания.
- Возвращено - статус, в который такие Списания переходят после того, как средства были возвращены на Баланс Клиента.
Подробная информация о Списаниях данного типа для каждого типа биллинга приведена в разделе Списания по Подпискам с различными типами биллинга.
Изменение атрибутов Списаний при оплате Заказа не в день его создания
Заказ может быть оплачен в течение периода, указанного в поле Отмена неоплаченного заказа через в Правиле обслуживания (см. Создание Правила обслуживания).
Если Заказ не был оплачен в день создания данного Заказа, то происходит изменение значений атрибутов Списаний в момент оплаты:
- Для Списаний типа Абонентская плата: в большинстве случаев (исключение - Типы биллинга По факту потребления и Оплата в полном объеме) для всех Списаний изменяются такие атрибуты, как Статус и Период Списания, а для Списаний за неполный Финансовый период также изменяется Сумма.
- Для Списаний типа Плата за установку, Плата за продление, Плата за перенос изменяются такие атрибуты, как Статус и Период Списания.


